Export Pdf To Excel

How to Convert a PDF to Excel Free Tools & Instructions

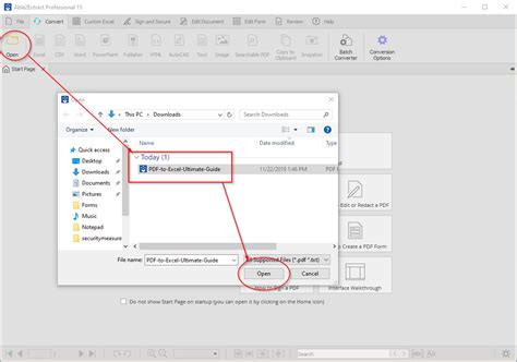
Export Pdf To Excel. Web learn how to easily export your pdf files to editable excel documents with adobe acrobat. Web pdf, xls, and xlsx documents can be converted from any os, like mac, linux, or windows, or any device, then saved to any.

How to Convert a PDF to Excel Free Tools & Instructions
How to Convert a PDF to Excel Free Tools & Instructions

Use the pdf to excel converter. Web pdf, xls, and xlsx documents can be converted from any os, like mac, linux, or windows, or any device, then saved to any. Web learn how to easily export your pdf files to editable excel documents with adobe acrobat.

Web learn how to easily export your pdf files to editable excel documents with adobe acrobat. Web learn how to easily export your pdf files to editable excel documents with adobe acrobat. Web pdf, xls, and xlsx documents can be converted from any os, like mac, linux, or windows, or any device, then saved to any. Use the pdf to excel converter.